By MT Captial
bitSmiley Fills the Stablecoin Gap in the BTC Ecosystem
Since the second half of last year, the fervor around Ordinals has brought a huge influx of capital and user traffic to the Bitcoin network, propelling the evolution of the Bitcoin ecosystem. The demand for inscription transactions gave rise to numerous Bitcoin wallets and inscription market infrastructure. The limitations on Bitcoin network transaction throughput and excessively high gas costs have also led developers to gradually shift their focus to Bitcoin scalability solutions. The massive amount of capital locked in inscription needs new use cases and yield opportunities, while other ecosystems are eager to capitalize on the inscription bull run, giving rise to various cross-chain projects.
As of now, although the Bitcoin ecosystem as a whole remains in a very early stage, it has nurtured a batch of high-quality infrastructure that fills market gaps. For example:
- Wallets: Unisat, Alby, OKX Wallet, Wizz Wallet….
- Marketplace: Unisat, OKX BRC20 Market, idclub, Dotswap swap, Alex lab….
- L2/Scalability: B² Network, Merlin Chain, BounceBit, BEVM, Bison Labs, SatoshiVM….
- Bridges: MultiBit, TeleportDAO, Ordinifinity, Ordbridge….
- DA: Nubit, B² Network, Babylon….

The excitement around the Bitcoin ecosystem is reminiscent of Ethereum’s DeFi Summer. However, compared to Ethereum, the Bitcoin ecosystem still lacks quality DEX, lending and stablecoin projects. In particular, the crown jewel of DeFi — native stablecoins — remains a major gap in the Bitcoin ecosystem.
As BTC L2 solutions continue to emerge, the L2 ecosystem needs stablecoins to leverage BTC DeFi and unlock liquidity from the Bitcoin mainnet. As the inscription frenzy gradually cools down and the market becomes more rational, the funds remaining on the Bitcoin network also need new yield and utility, for which stablecoins are the obvious choice. Therefore, we have our eyes on bitSmiley, the first bitRC-20 overcollateralized stablecoin project on the Bitcoin ecosystem. bitSmiley has the potential to fill the stablecoin gap and become a core component in the next wave of BTC ecosystem growth.
BTC’s “MakerDAO + Compoundâ€
bitSmiley consists of two core components: the overcollateralized stablecoin bitUSD, and the fully decentralized P2P lending protocol bitLending. Its business model, combining stablecoin issuance with decentralized lending, is often referred to as the “MakerDAO + Compound†of the Bitcoin ecosystem.

bitUSD
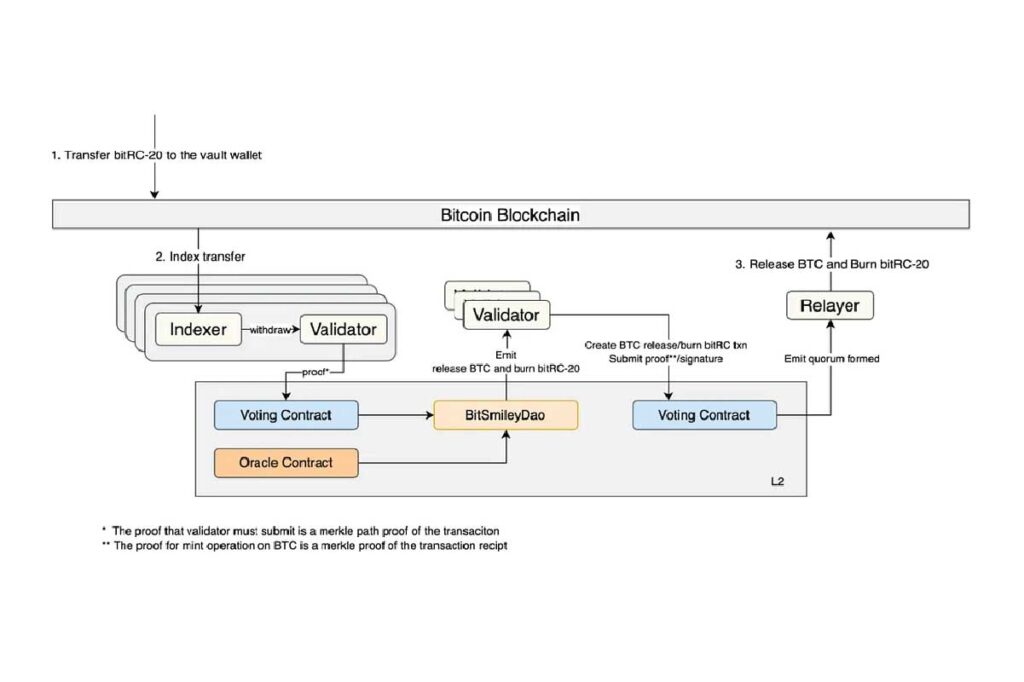
bitUSD is the cornerstone of the bitSmiley ecosystem. Due to the limited functionality of Brc-20, bitSmiley optimized Brc-20 into an enhanced version called bitRC-20 to meet the needs of running a stablecoin. bitRC-20 is backwards compatible with Brc-20, with additional Mint and Burn operations to facilitate stablecoin minting and burning.
The overall minting logic of bitUSD is similar to MakerDAO. First, users need to overcollateralize BTC on the Bitcoin mainnet. Then, the oracle will relay the information to L2. The bitSmileyDAO deployed on L2, after receiving and validating the oracle information via consensus, will send a Mint bitUSD message to validators on the Bitcoin mainnet, thus minting bitUSD on the mainnet.

The redemption logic is similar to the minting logic. When users retrieve their collateral, the corresponding bitUSD will also be burned accordingly.

If the collateral ratio drops below the threshold, bitSmiley will also initiate liquidation to auction off the collateral assets. Similar to MakerDAO’s liquidation mechanism, bitSmiley’s liquidation uses a Dutch auction model where the bidding starts high and gradually decreases. bitSmiley will also allocate 90% of the stability fees and auction proceeds to a liquidation buffer to safeguard the overall system’s security. Beyond that, when the liquidation buffer is still insufficient to cover the debt, bitSmiley will use the platform’s future revenue as collateral for debt auction to minimize bad debt as much as possible, thus better protecting the platform from extreme market volatility.

MakerDAO’s decentralized overcollateralized stablecoin design has been validated by the market. bitSmiley cleverly references MakerDAO’s approach, while innovating more delicately on the token standard and liquidation mechanism to better meet the stablecoin needs in the Bitcoin ecosystem.
bitLending
In addition to stablecoin needs, bitSmiley also keenly noticed Bitcoin users’ demand for liquidity lending. So bitSmiley can also provide native decentralized lending services on Bitcoin.
The implementation of bitLending is similar to other P2P lending protocols on other ecosystems. Lenders can post loan offers on bitLending, specifying the type and amount of bitRC-20 tokens offered, loan terms, and interest rates. Borrowers can accept loan offers they like. Upon matching, bitLending will generate a multisig address for fund transfer. The borrower and lender need to transfer assets to the multisig address and wait for on-chain confirmation. After confirmation, the borrower can withdraw the loan.
Due to the Bitcoin network’s long block times, bitLending cannot rely on oracles for liquidation like other lending protocols. If the collateral asset price of the borrower drops significantly, the borrower may default, exposing the lender to major losses. To solve this, bitLending introduces loan insurance. Both the borrower and lender need to transfer an insurance fee to the multisig address before transferring the loan and collateral. Insurers can collect the fees in the multisig address and opt to insure the lender’s losses. If the borrower defaults, the insurer’s funds in the multisig will be used to compensate the lender, thus protecting the lender’s interests.

bitSmiley also plans to further optimize bitLending’s lending mechanism to support order splitting and merging to improve capital efficiency. Additionally, bitSmiley plans to introduce CDS (credit default swaps) tailored to bitLending, bringing more sophisticated traditional finance plays into the Bitcoin ecosystem.
In summary, bitSmiley not only introduced stablecoins and lending to the DeFi ecosystem, but also made delicate optimizations to the stablecoin and lending protocols based on Bitcoin’s uniqueness. With the launch of BTC L2s and the gradual maturation of bitSmiley’s products, its combined stablecoin and lending model has the potential to become the liquidity hub of the Bitcoin network, aggregating liquidity, improving capital efficiency, and injecting ecological vitality. bitSmiley’s first mover advantage may establish bitUSD as the hard currency for value exchange on Bitcoin, and continue expanding its network effects to build ecosystem moats and achieve dimensional reduction impact on competitors.
Recent Progress
In addition to its strong founding team and product capabilities, bitSmiley’s marketing, community building, and operational strengths are also noteworthy. Recently, bitSmiley has ramped up promotions — announcing investors, partners, organizing AMAs and Twitter Spaces, increasing community discussions and followers. To further strengthen community engagement and reward early supporters, bitSmiley has launched a series of NFT campaigns.
Firstly, bitSmiley issued 100 OG NFTs called bitDisc-Gold exclusively to Bitcoin OGs and industry leaders. bitDisc-Gold holders get invited to a private Bitcoin OG club, priority access to bitSmiley products, and more future benefits.
Secondly, bitSmiley launched 10,000 bitDisc-Black NFTs to reward regular users, early supporters and contributors. bitDisc-Black holders also enjoy product trial access, potential airdrops, and other perks.
Currently, bitSmiley has snapshotted 1,999 early community followers, and the remaining whitelist spots will be given out through future campaigns. Major KOLs on Twitter have also started retweet campaigns for whitelist giveaways. Additionally, bitSmiley kicked off a new whitelist giveaway campaign for active Discord members — users can join bitSmiley’s Discord and actively participate in discussions to earn whitelist eligibility.
Conclusion
After in-depth research and analysis, MT Capital is very bullish on bitSmiley’s growth potential and has participated in bitSmiley’s latest funding round. bitSmiley has keen insights into the market gaps for stablecoins and lending products in the Bitcoin ecosystem. By launching innovative native Bitcoin overcollateralized stablecoins and decentralized P2P lending, they have achieved perfect product-market fit. Moreover, bitSmiley’s stablecoins not only provide new value anchoring and transfer capabilities to the Bitcoin network, but its lending products also create new use cases and value capture opportunities for the stablecoins. We believe that with its first-mover advantage, bitSmiley will quickly build powerful ecosystem network effects and become a leading DeFi product in the Bitcoin ecosystem.
MT Capital
Transforming Visions into Value, We Empower the Next Generation of Crypto Innovations.
MT Capital’s vision is to emerge as a globally leading investment firm, focused on backing early-stage technology ventures that generate substantial value. We are not just investors, we are the driving force behind founding teams. We believe that the bond and trust built between a fund and its portfolio companies are essential to mutual success.
Website: https://mt.capital
Twitter: https://twitter.com/MTCapital_US